Avaya INTUITY AUDIX LX
Home Getting StartedAdministrationMaintenanceReference

Search This CD

Index

Contact Us

 

 

 

  
Home > Getting Started > Concepts and Features > Platform Descriptions>IA 770 INTUITY AUDIX Architecture

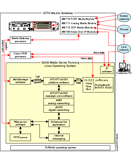
IA 770 INTUITY AUDIX Architecture

 


 

Top of page

  Search This CD     Index     Contact Us
� 2002-2008 Avaya Inc. All rights reserved.